Springe auf Hauptinhalt Springe auf Hauptmenü Springe auf SiteSearch

Optimus – Die Software für den hydraulischen Abgleich

Heizungsoptimierung ist ein zentrales Thema der Energiewirtschaft, vorangetrieben durch das Gebäudeenergiegesetz (GEG). Effizientere Anlagen, eine präzise Heizlastberechnung sowie die Durchführung des hydraulischen Abgleichs sind entscheidend. Die Hottgenroth Gruppe unterstützt mit innovativer und benutzerfreundlicher Software bei der Umsetzung und bietet mit dem Gesamtpaket ETU-Planer Bronze eine All-In-One-Lösung für die Heizungsoptimierung.

Komplettlösung zur Heizungsoptimierung

Der ETU-Planer Bronze von Hottgenroth ist ideal geeignet für Ihre vielfältigen Tätigkeiten. Das Paket vereint den hydraulischen Abgleich, die Heizlastberechnung und Heizflächenauslegung mit dem Wärmepumpen-Check, der Planung und Auslegung von Rohrnetzen, dem Erstellen von Lüftungskonzepten und vielem mehr. Dank der einheitlichen Datenerfassung steigt die Effizienz Ihrer Arbeit essenziell. 

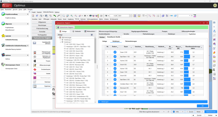
Optimus – Die Software für den hydraulischen Abgleich

Ein zentrales Element der Heizungsoptimierung ist der hydraulische Abgleich. Mit der Software-Lösung Optimus, die im ETU-Planer Bronze enthalten ist, kann dieser schnell und effizient berechnet werden. Außerdem kann eine vereinfachte Heizlastberechnung in Anlehnung an die DIN/TS 12831-1:2020-04 durchgeführt werden. Zur Unterstützung bei Sanierungsprojekten beinhaltet die Software eine Dokumentation der Planung sowie Ausdrucke für die Beantragung von BEG-Fördermitteln.

Die Optimus-App ermöglicht darüber hinaus die mobile Erfassung von Projektdaten. Räume, Bauteile und Heizflächen können vor Ort erfasst, dokumentiert und anschließend in die Optimus-Software exportiert werden.

TGA Heizung: Präzise Heizlastberechnungen

Die richtige Dimensionierung neuer Heizungsanlagen ist ebenfalls von großer Bedeutung. Die Software TGA Heizungebenfalls Teil des ETU-Planers Bronze, erlaubt die Heizlastberechnung für Räume, Zonen und Gebäude gemäß der DIN/TS 12831-1:2020-04. Neben Heizkörpern und Fußbodenheizungen können auch Wand- und Deckenheizungen dimensioniert werden.

Mit TGA Heizung können raumweise Profile für Heizlasten erstellt und individuell angepasst werden. Selbst komplexe Gebäude lassen sich effizient berechnen, während die ermittelten Daten grafisch dargestellt und als normgerechte Nachweise ausgegeben werden können.

Die integrierte CAD-Anwendung HottCAD ermöglicht dabei eine 2D- und 3D-Darstellung sowie einen einfachen Datenaustausch zwischen den verschiedenen Software-Lösungen.

Profitieren Sie von der aktuellen Weihnachtsaktion von Hottgenroth 

Bis zum 31.12.2024 bietet Hottgenroth Software alle Vollversionen* mit einem Rabatt von 20 Prozent an. Nutzen Sie die Chance, sich optimal auf das kommende Jahr vorzubereiten und machen Sie sich selbst ein Geschenk. 

* Ausgenommen reduzierte Produkte, 2-Jahres-Lizenzen, Einführungspreise, Paket-Preise, Hardware, Seminare und Pflege- und Nutzungsverträge. Rabatte sind nicht miteinander kombinierbar. Angebot gilt nicht rückwirkend für frühere Bestellungen. Alle Preise freibleibend zzgl. gesetzl. MwSt.