Springe auf Hauptinhalt Springe auf Hauptmenü Springe auf SiteSearch
SiGe-Software

Baustellensicherheit nach Programm

Kompakt informieren

■ SiGe-Software vereinfacht die Konzeption und Koordination von SiGe-Maßnahmen und reduziert den dafür erforderlichen Zeitaufwand.
■ Dafür sorgen spezielle Funktionen und Automatismen, wie Balkenpläne, Textvorlagen, Checklisten, Berichte, Berechnungen, Such- und Filterfunktionen etc.
■ Allerdings müssen Gefährdungsbeurteilungen, SiGe-Pläne und  Maßnahmen laufend aktualisiert, an täglich sich ändernde Gegebenheiten angepasst und auf der Baustelle umgesetzt werden.
■ Deshalb setzt die SiGe-Koordination nicht nur gute SiGe-Kenntnisse und -Planungswerkzeuge, sondern auch soziale Kompetenzen voraus.


Jahr für Jahr führt das Baugewerbe die Unfallstatistiken an. Immer komplexere Projekte, täglich sich durch den Baufortschritt ändernde Gegebenheiten, die parallele Abarbeitung mehrerer Gewerke, Witterungseinflüsse, Gefahrenstoffe und nicht zuletzt der zunehmende Termindruck tragen dazu bei. Untersuchungen zufolge gehen zwei Drittel aller Unfälle auf Fehler im Vorfeld der Bauausführung, mangelnde Organisation und Abstimmung zurück.

Bild 2 SiGe-Software vereinfacht und rationalisiert die Planung und Umsetzung von Sicherheits- und Gesundheitsschutz-Maßnahmen auf der Baustelle.

HNC-Datentechnik

Bild 2 SiGe-Software vereinfacht und rationalisiert die Planung und Umsetzung von Sicherheits- und Gesundheitsschutz-Maßnahmen auf der Baustelle.

Um den Gesundheitsschutz und die Sicherheit der am Bau Beschäftigten zu verbessern, trat 1998 die auf der EU-Baustellenrichtlinie basierende Baustellenverordnung (BaustellV) in Kraft. Die „Verordnung über Sicherheit und Gesundheitsschutz auf Baustellen“ hat zum Ziel, die Sicherheit und den Gesundheitsschutz (SiGe) von Bauarbeitern zu verbessern und damit Unfallzahlen, Ausfallzeiten sowie die dadurch bedingten Folgekosten zu senken.

In vielen Fällen wird die Sicherheits- und Gesundheitsschutzkoordination, kurz SiGeKo, jedoch als lästige, weil zeitaufwendige Pflicht empfunden. SiGe-Software verspricht Abhilfe. Sie vereinfacht die Konzeption und Koordination von SiGeKo-Maßnahmen und reduziert den Zeitaufwand für mit der SiGe-Koordination beauftragte Planer, Bauleiter oder Projektsteuerer.

Vorteile von SiGe-Software

Aufgrund der hohen Verbreitung von Microsoft Office und Open Office setzen SiGe-Koordinatoren teilweise noch Tabellenkalkulations- und Textverarbeitungsprogramme ein. Das ist kostengünstig, weil auf dem Büro-PC ohnehin vorhanden und flexibel, weil individuell programmierbar. Mithilfe von Formeln und Makros lassen sich auf die jeweilige Baustelle zugeschnittene Dokumente und Berichte erstellen.

Bild 3 Ob als DIN A0-großer Balkenterminplan oder in A4-Listenform – SiGe-Pläne sind das wichtigste Instrument zur Umsetzung der Baustellenverordnung.

Weise Software

Bild 3 Ob als DIN A0-großer Balkenterminplan oder in A4-Listenform – SiGe-Pläne sind das wichtigste Instrument zur Umsetzung der Baustellenverordnung.

Allerdings fehlen wichtige Funktionen, Daten und Automatismen, über die spezielle Programme – häufig mit der Vorsilbe „SiGe“ im Namen – verfügen. Regelmäßige Software-Updates gewährleisten zudem eine Richtlinien- und Gesetzes-Konformität, so dass man stets up to date ist.

Der Leistungsumfang der angebotenen SiGe-Programme ist ähnlich, denn Hersteller müssen sich an den Vorgaben der Bau-Berufsgenossenschaft und den Regeln zum Arbeitsschutz auf Baustellen (RAB), insbesondere den RAB 31, die Anforderungen an Inhalt und Form eines SiGe-Plans beschreiben, orientieren.

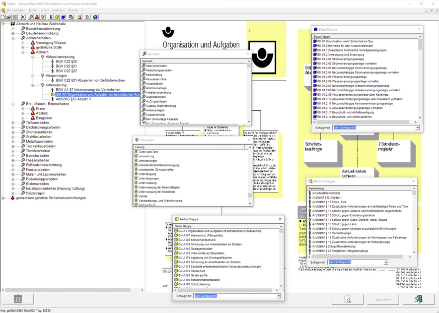
Zu den wichtigsten Funktionen von SiGe-Software gehören die Erstellung der Vorankündigung einer Baumaßnahme, eines Sicherheits- und Gesundheitsschutzplans sowie der Unterlagen für spätere Arbeiten an einer baulichen Anlage. Über eine zentrale Objektverwaltung hat der SiGe-Planer alle Projekte, Bauherren, SiGe-Pläne, Begehungsberichte und -protokolle, Bilder und weitere Dokumente im Blick.

Hier wird mit Vorlagen auch die Baustellenvorankündigung erstellt und für Bauherren, Baustellen und Behörden ausgedruckt. Auch die Erstellung von SiGe-Plänen wird durch spezielle Funktionen und Automatismen vereinfacht.

Darüber hinaus hilft Software bei der SiGe-Koordination, Berichterstellung, Korrespondenz und Ausschreibung, ebenso wie bei der Generierung von Unterlagen für spätere Arbeiten an einer baulichen Anlage. Damit wird auch eine wirtschaftlich und sicherheitstechnisch optimierte Wartung und Instandhaltung von Immobilien unterstützt.

Bild 4 In der SiGeKo-Praxis hat sich die Matrixdarstellung bewährt, die aber nur wenige Programme unterstützen.

Blume

Bild 4 In der SiGeKo-Praxis hat sich die Matrixdarstellung bewährt, die aber nur wenige Programme unterstützen.

BaustellV, RAB, SiGe, SiGeKo & Co.

Um den Gesundheitsschutz und die Sicherheit der am Bau Beschäftigten zu verbessern, trat 1998 die auf der Europäischen Baustellenrichtlinie (92/75/EWG) basierende Baustellenverordnung (BaustellV) in Kraft [1]. Sie hat zum Ziel, die Sicherheit und den Gesundheitsschutz (SiGe) von Bauarbeitern zu verbessern und damit die Unfallzahlen, Ausfallzeiten sowie die dadurch bedingten Folgekosten zu senken. Dazu wird der Bauherr verpflichtet, einen geeigneten SiGe-Koordinator (SiGeKo) zu bestellen, sofern Beschäftigte mehrerer Unternehmer auf der Baustelle tätig sind. In der Regel ist das der beauftragte Planer, der gemäß den Regeln zum Arbeitsschutz auf Baustellen (RAB 30) zusätzlich über arbeitsschutzfachliche Kenntnisse, Koordinatorenkenntnisse sowie eine mindestens zweijährige berufliche Erfahrung verfügen muss. Seine Aufgabe ist es, alle für die Arbeitssicherheit und den Gesundheitsschutz erforderlichen Maßnahmen festzulegen, zu koordinieren und deren Einhaltung zu prüfen.
 

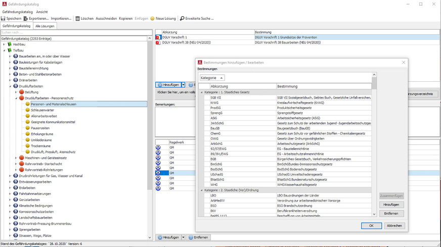
Bild 5 Ein umfangreicher und gut strukturierter Gefährdungskatalog ist eine wichtige Grundlage der SiGe-Planung.

Weise Software

Bild 5 Ein umfangreicher und gut strukturierter Gefährdungskatalog ist eine wichtige Grundlage der SiGe-Planung.

Digitale SiGe-Planung und ‑Koordination

SiGe-Pläne sind das wichtigste Planungs- und Vermittlungsmedium zur Umsetzung der Baustellenverordnung (siehe Info-Kasten). Der Planer leitet daraus alle sicherheitsrelevanten Informationen für die Ausschreibung ab, der Unternehmer die zu kalkulierenden und zu realisierenden Arbeitsschutzmaßnahmen und -einrichtungen. Projektbeteiligte entnehmen daraus das räumliche und zeitliche Zusammenspiel aller Gewerke und Maßnahmen.

Deshalb muss der SiGe-Plan entsprechend dem Baufortschritt kontinuierlich aktualisiert werden. Er muss unter anderem eine Auflistung aller Arbeiten mit ihrem räumlichen und zeitlichen Ablauf, durch die Zusammenarbeit mehrerer Unternehmer bedingte Gefährdungen, alle Schutz- und Koordinierungsmaßnahmen sowie alle gemeinsam genutzten Schutzeinrichtungen enthalten.

Bild 6 Umfassende SiGe-Programme unterstützen die SiGe-Koordination mit zahlreichen Funktionen und Zusatzmodulen.

HNC-Datentechnik

Bild 6 Umfassende SiGe-Programme unterstützen die SiGe-Koordination mit zahlreichen Funktionen und Zusatzmodulen.

Generiert wird der SiGe-Plan in der Regel auf der Basis eines bereits bestehenden SiGe- oder Bauzeitenplans, der um auf der Baustelle möglicherweise auftretende Gefährdungen, Maßnahmen und Lösungen ergänzt wird. Dabei kann der Anwender auf einen editierbaren Gefährdungskatalog zugreifen, der alle Gewerke sowie die dazugehörigen Gefährdungen, Lösungen, Regelwerke und Bestimmungen enthält.

Sobald die Zeiten für die einzelnen Vorgänge eingetragen sind, kann man mit der Koordinierung der Baumaßnahmen und der notwendigen Sicherheitseinrichtungen beginnen, was teilweise durch Programm-Assistenten unterstützt wird.

Gegenseitige Gefährdungen, die durch das parallele Arbeiten mehrerer Unternehmen / Gewerke entstehen, werden entweder durch Änderung des Bauablaufes oder durch geeignete Sicherheitsmaßnahmen beseitigt oder minimiert.

Verursacher und Betroffene notwendiger Koordinationsmaßnahmen werden ebenso automatisch angezeigt, wie gemeinschaftlich genutzte Sicherheitseinrichtungen. Deren Dauer und Vorhaltezeit wird unter Berücksichtigung einer möglichst rentablen Nutzung errechnet und bei Terminverschiebungen automatisch aktualisiert.

Warn-, Hinweis- und Verbotssymbole aus den Bereichen Arbeitsschutz, Brandschutz und STVO können auf dem SiGe-Plan und in allen Dokumenten platziert werden. Ausgegeben wird der SiGe-Plan wahlweise als DIN-A4- bis DIN-A0-großer Balkenterminplan oder in Listenform.

Darüber hinaus bieten SiGe-Programme Zusatzfunktionen, etwa die Generierung von Checklisten und Berichten zur Vor- und Nachbereitung von Baustellenbegehungen. Eine Mängeldatenbank vereinfacht die Erstellung von Begehungsberichten, die mit digitalen Fotos ergänzt und per PDF oder E-Mail an Beteiligte versandt werden können. Auch Alarm- und Notfallpläne oder die Baustellenordnung lassen sich ausgeben oder am SiGe-Plan positionieren.

Bei der Erstellung von Ausschreibungsunterlagen unterstützt SiGe-Software den Planer ebenso. Dabei werden sicherheitstechnische Maßnahmen und Einrichtungen, wie Absturzsicherungen, Beleuchtung, Hinweisschilder, Bauaufgänge oder Bauzäune gesondert als Leistungsposition auf Grundlage der Muster-Ausschreibungsmappe der Bau-Berufsgenossenschaften beschrieben.

Bild 7 Eine Projektübersicht gibt einen Überblick über den aktuellen Stand der SiGe-Planung.

Bit Baltic Information Technologies

Bild 7 Eine Projektübersicht gibt einen Überblick über den aktuellen Stand der SiGe-Planung.

Worauf sollte man achten?

SiGe-Software sollte alle SiGe-Leistungsbereiche unterstützen, für alle relevanten Bauvorhaben und Baustellengrößen geeignet und rechtskonform sein und kontinuierlich aktualisiert werden. Sofern es sich um ein Modul oder einen Aufsatz (z. B. auf eine AVA-Software) handelt, sollte man auch die Basis-Software im Hinblick auf den Funktionsumfang, die Kosten, die Modulintegration etc. berücksichtigen.

Wichtig ist auch, ob die Software die zahlreichen Dokumentationsaufgaben des SiGe-Koordinators während der Ausführungsphase (z. B. durch Muster-Korrespondenzen, Überwachungsberichte etc.) unterstützt.

Die Gefährdungs- bzw. Lösungsdatenbank sollte gemäß den Vorschlägen der Berufsgenossenschaften der Bauwirtschaft aufgebaut sein. Außerdem sollte er regelmäßig erneuert und erweitert werden, aktuell beispielsweise um Maßnahmen zur Eindämmung von Covid-19 auf Baustellen. Beachten sollte man auch, welche Daten zum Lieferumfang gehören und welche zusätzlich erworben werden müssen.

Mehrere Schnittstellen sollten zur Verfügung stehen: eine zu Bauzeitenplanungs-Software, eine SiGe-Plan-Ausgabe als Grafik- und PDF-Datei für Aushänge, Ausdrucke oder den E-Mail-Versand, ein GAEB-Export für Ausschreibungstexte, ein CSV-Export für die Weiterbearbeitung in Microsoft Project sowie eine Excel-Schnittstelle. Ein DXF- oder PDF-Import ermöglicht das Einlesen von Gebäudeschnitten und -grundrissen und das Einfügen von Hinweisen in die Plangrafik.

Beachtet werden sollte auch, dass SiGe-Software, die flexibel sowohl für Standardprojekte des Hoch- und Tiefbaus als auch für spezielle Bereiche wie den Kraftwerksbau, Wasserbau oder Tunnelbau einsetzbar ist, schnell überfrachtet und kompliziert wirken kann. Bei der Softwareauswahl sollte man deshalb das eigene Einsatzprofil prüfen und gegebenenfalls einfachere Lösungen bevorzugen.

Bei der Kaufentscheidung sollte man auch beachten, dass zum Softwarepreis (zwischen 100 und 1000 Euro, je nach Softwarekonzept und Leistungsumfang) zusätzlich jährliche Kosten in Höhe von ca.10 bis 15 % des Software-Kaufpreises für Wartungsleistungen hinzukommen. Eine detaillierte Übersicht mit wichtigen Software-Anforderungen bietet auch die Publikation „Kriterien zur Beurteilung von Software für die Sicherheits- und Gesundheitsschutzkoordination“ [3].

Bild 8 Ein DXF- oder PDF-Import ermöglicht das Einlesen von Gebäudeschnitten und -grundrissen und das Einfügen von Hinweisen in die Plangrafik.

HNC-Datentechnik

Bild 8 Ein DXF- oder PDF-Import ermöglicht das Einlesen von Gebäudeschnitten und -grundrissen und das Einfügen von Hinweisen in die Plangrafik.

Welche Lösungen gibt es?

Als die Baustellenverordnung 1998 in Kraft trat, haben zunächst nur einige spezialisierte Unternehmen, wie Bit Baltic, Blume oder HNC, den Markt bedient. Inzwischen offerieren etwa zehn weitere Anbieter SiGe-Lösungen (siehe Info-Kasten), wobei man insbesondere bei Anbietern aus Österreich darauf achten sollte, dass Regelwerke, Vorschriften, Gefährdungskataloge, Behördenadressen etc. für Deutschland gelten.

Während Komplettpakete alle Leistungen eines SiGe-Planers abbilden – von der Vorankündigung, bis zur Unterlagen-Erstellung – gibt es auch auf SiGe-Pläne spezialisierte Lösungen. Das sind in der Regel Zusatzmodule zu einem Bauzeitenplaner, die eine entsprechende Basis-Software voraussetzen.

Andere Konzepte bieten online oder auf CD-ROM gespeicherte Arbeitshilfen in Form von Text- und Tabellen-Vorlagen. Sie können modifiziert und in das eigene SiGe-Konzept übernommen werden.

Mit SiGe Mobile wird inzwischen auch eine kostenlose App für mobile Android- und iOS-Endgeräte offeriert. Sie enthält Gefährdungskataloge für Hochbau, Tiefbau und Bauen im Bestand sowie Listen relevanter Gesetze, Bestimmungen und Normen etc.

Die Einbindung der SiGe-Planung in den BIM-Planungsprozess steht noch am Anfang, wird aktuell von keiner Software-Lösung berücksichtigt und ist derzeit Gegenstand der Forschung [4].

Bild 9 Auch Vorlagen zur Erstellung von Begehungsberichten bieten SiGe-Programme.

Weise Software

Bild 9 Auch Vorlagen zur Erstellung von Begehungsberichten bieten SiGe-Programme.

SiGeKo ist Teamarbeit

Angesichts fehlender Bereitschaft, SiGeKo-Leistungen ihrem Aufwand entsprechend zu honorieren, brauchen Koordinatoren Werkzeuge, mit denen sie ihre Leistungen umfassend, aber auch wirtschaftlich erbringen können.

Allerdings ist SiGe-Software nicht alles und sie kann auch nicht „automatisch koordinieren“. Der SiGe-Plan stellt nur die in der Planungsphase berücksichtigten Gefährdungen und Schutzmaßnahmen dar. Er muss laufend aktualisiert und an die Gegebenheiten angepasst werden.

Außerdem ist der Sicherheits- und Gesundheitsschutz Teamarbeit. Ohne Akzeptanz und Mitarbeit seitens der ausführenden Unternehmen und deren Beschäftigten geht es nicht.

Bild 10 Zu den weiteren nützlichen Funktionen gehört auch die Erstellung von Baustellenaushängen.

Weise Software

Bild 10 Zu den weiteren nützlichen Funktionen gehört auch die Erstellung von Baustellenaushängen.

Viel hängt deshalb von der Koordinations- und Kommunikationsfähigkeit des SiGe-Verantwortlichen ab. Er muss alle Beteiligten von der Wichtigkeit der Maßnahmen überzeugen, sie einbinden, immer wieder zur Mitarbeit motivieren und Maßnahmen notfalls mit Nachdruck durchsetzen, was zusätzlich zu guten SiGe-Kenntnissen und  Planungswerkzeugen auch eine soziale Kompetenz erfordert.  Marian Behaneck

Software / Anbieter (Auswahl)

Abis SiGe-Plan  www.abisplan.de
ABK SiGe-Plan  www.abk.at
Asta Sigecontrol  www.elecosoft.de
Auer Safety  www.bausoftware.com
BauKoord SiGePlan  www.wp-software.at
Baukoordinator  www.it-concept.at
bitBau  www.baltic-it.de
IQSigePlan  www.iqsoftware.de
Kompendium Arbeitsschutz  www.kompendium-as.de
Pro-SiGe  www.gripsware.de
SiGe-Manager  SiGe Mobile  www.weise-software.de
SiGePlan Basic / Plus  www.hnc-datentechnik.de
Sidoun SiGePlan  www.sidoun.at
SiGeROM  www.sigerom.de   

Bild 11 SiGe-Apps ermöglichen einen mobilen Zugriff auf Gefährdungskataloge oder Listen relevanter Gesetze, Bestimmungen und Normen.

Weise Software

Bild 11 SiGe-Apps ermöglichen einen mobilen Zugriff auf Gefährdungskataloge oder Listen relevanter Gesetze, Bestimmungen und Normen.

Literatur

[1] Verordnung über Sicherheit und Gesundheitsschutz auf Baustellen (Baustellenverordnung – BaustellV), vom 10. Juni 1998, letzte Änderung vom 27. Juni 2017, in Kraft getreten am 31. Dezember 2018  www.gesetze-im-internet.de/baustellv

[2] ASGB: Regeln zum Arbeitsschutz auf Baustellen (RAB), RAB 30: Geeigneter Koordinator (Konkretisierung zu § 3 BaustellV), RAB 31: Sicherheits- und Gesundheitsschutzplan – SiGePlan, RAB 32: Unterlage für spätere Arbeiten (Konkretisierung zu § 3 Abs. 2 Nr. 3 BaustellV)  www.baua.de

[3] Blume GmbH (Hrsg.): Kriterien zur Beurteilung von Software für die Sicherheits- und Gesundheitsschutzkoordination, Download: www.bit.ly/tga1364

[4] Bodtländer, Ch.: Anwendung der Methode Building Information Modeling und Einsatz der RFID-Technik zur Verbesserung des Arbeitsschutzes in der Bau- und Immobilienwirtschaft. Wuppertal: Forschungsbericht an der Bergischen Universität Wuppertal, 2017

[5] Dudek, Th, Follmann, F.J., Krin, F.: Praxis-Handbuch SiGeKo. Köln: Rudolf Müller Verlag, 2020

[6] Kinias, C., Hauke, T.: Der Sicherheitskoordinator, Handbuch für Baupraktiker und Bauherren - Sicherheit und Gesundheitsschutz nach der Baustellenverordnung. Heielberg: C.F. Müller, 2005

[7] www.baua.de  BA Arbeitsschutz + Arbeitsmedizin

[8] www.bgbau-medien.de  BG Bau: Verordnungen, Regeln

[9] www.sidiblume.de   Rubrik „Fachinformationen“

[10] www.sisdigital.de  Arbeitsschutz-Magazin

[11] www.tuv.com  Dienstleistungen und Schulungen

[12] www.vsgk.de  V.S.G.K.-Verband, Infos, Links etc.

Fachberichte mit ähnlichen Themen bündelt das TGAdossier TGA-Software