Springe auf Hauptinhalt Springe auf Hauptmenü Springe auf SiteSearch
BMSP-Programme

Das Büro und die Projekte überall auf dem Schirm

Bild 1 Büro und Projekte managen kann man heute überall – am Arbeitsplatz, auf der Baustelle, im Home-Office oder unterwegs.

Projekt Pro

Bild 1 Büro und Projekte managen kann man heute überall – am Arbeitsplatz, auf der Baustelle, im Home-Office oder unterwegs.

Büro- und Projektmanagement-Software unterstützt Planer auch bei der mobilen Büro-, Bauzeiten- und Budget-Kontrolle. Das Planungsbüro und Projekte kann man so überall managen – am Arbeitsplatz, auf der Baustelle oder im Home-Office.

Der Artikel kompakt zusammengefasst
■ Büro- und Management-Software für Planungsbüros (BMSP) unterstützt sowohl Büroinhaber bei organisatorischen und administrativen Aufgaben als auch Projektleiter bei der Realisierung von Bauvorhaben oder der Bauablaufkontrolle.
■ Neue Impulse erhält diese Software-Kategorie durch die mobile Nutzung von Softwarefunktionen sowie Büro- und Projektdaten und durch rechtliche Vorgaben wie die E-Rechnungs-Verordnung (E-Rech-V), die Grundsätze zur ordnungsmäßigen Führung und Aufbewahrung von Büchern, Aufzeichnungen und Unterlagen in elektronischer Form (GoBD) und die Datenschutz-Grundverordnung (DSGVO).
■ Bei der BMSP-Auswahl sollten nur der aktuelle Funktionsbedarf und eventuelle Überschneidungen mit schon vorhandener Software berücksichtigt werden.
 

Zu den größten Herausforderungen für Planungsbüros gehören aktuellen Umfragen zufolge knappe Kosten- und Terminrahmen, personelle Engpässe und der zunehmende Aufwand für die Baustellendokumentation. Büro- und Management-Software für Planungsbüros (BMSP) wird deshalb immer mobiler: Wichtige Funktionen sind entweder auch als App verfügbar – oder die komplette Software ist als plattformunabhängige Web-Applikation erhältlich.

Zu den weiteren Trends gehören die Einbindung von BIM-Gebäudemodellen in das Management von Projekten, die flexible Zeiterfassung am PC-Arbeitsplatz, mobil per App oder über ein spezielles Büro-Terminal oder individuell konfigurierbare Controlling- und Auswertungs-Funktionen.

Büro und Projekte im Blick

BMSP unterstützt die Planung, Steuerung und wirtschaftliche Kontrolle von Projekten und des Büros. Werden alle Projekt- und Mitarbeiterzeiten, sämtliche Einnahmen und Ausgaben konsequent erfasst, erhalten Büroinhaber in Form von Tabellen oder Grafiken eine Übersicht über den aktuellen Projektstand und die wirtschaftliche Bürosituation.

Bild 2 Mobilfunktionen und eine plattformunabhängige Software-Nutzung machen BMPS flexibler.

Projekt Pro

Bild 2 Mobilfunktionen und eine plattformunabhängige Software-Nutzung machen BMPS flexibler.

Darüber hinaus bieten die Programme zahlreiche Funktionen zur Verbesserung der Arbeitsabläufe und der Büroorganisation, etwa eine zentrale Bereitstellung von Projektdaten oder eine automatische Zuordnung von E-Mails. Da das Büro- und Projektmanagement eine Vielzahl von Aufgaben umfasst, sind BMSP-Lösungen in der Regel modular aufgebaut: Um ein zentrales Verwaltungssystem mit allen wichtigen Stammdaten – Mitarbeiter, Projektbeteiligte, Projekte, Kostenstellen etc. – gruppieren sich meist mehrere Module u. a. für

● die Mitarbeiter-/Projektzeiterfassung,
● die Angebotserstellung und Honorarermittlung,
● die Projektorganisation und -dokumentation,
● die Kontrolle von Projektständen, Arbeitsfortschritten und Projektkosten,
● die Kommunikation, Korrespondenz, Adress-, Aufgaben- und Terminverwaltung,
● die Ressourcenplanung und
● das Dokumentenmanagement.

BMSP verbessert die Büroeffizienz durch eine transparente, strukturierte Verteilung von Informationen und Dokumenten an Projektbeteiligte, eine kontinuierliche Dokumentation, durch optimierte Abläufe und kürzere Suchzeiten. Suchfunktionen sorgen dafür, dass Informationen, Dokumente oder Vorgänge sofort bereitstehen.

Wer woran arbeitet und wo alle Projektdokumente abgelegt sind, ist genauso schnell ersichtlich wie die Zuordnung von Terminen zu einzelnen Tätigkeiten am Projekt. Wiedervorlage-Funktionen sorgen dafür, dass Unerledigtes nicht vergessen wird. Auf der Baustelle oder unterwegs erfasste Notizen, Adressen, Termine, Aufgaben oder Projektstände werden zentral online abgelegt, respektive automatisch mit der Bürosoftware synchronisiert.

Bild 3 Die Grundlage für Auswertungen und Controlling bildet die digitale Zeiterfassung – wahlweise im Büro per Erfassungs-Terminal, am Homeoffice-Arbeitsplatz oder mobil per App.

Weise Software

Bild 3 Die Grundlage für Auswertungen und Controlling bildet die digitale Zeiterfassung – wahlweise im Büro per Erfassungs-Terminal, am Homeoffice-Arbeitsplatz oder mobil per App.

Fehler, die häufig aufgrund einer doppelten Datenhaltung entstehen, werden dadurch vermieden. Insgesamt werden Projektinformationen und -abläufe transparenter, lassen sich automatisch dokumentieren und in beliebiger Informationsdichte in Sekundenschnelle abrufen.

Um den Aufwand erbrachter oder noch zu erbringender Planungsleistungen quantifizieren und neue Projekte zuverlässig kalkulieren zu können, werden Mitarbeiterzeiten projekt- und tätigkeitsorientiert erfasst. So lässt sich schnell prüfen, in welchen Bereichen Gewinne oder Verluste entstehen. Anhand dieser Nachkalkulationen laufender und abgeschlossener Projekte können interne Abläufe und die Kalkulation neuer Projekte optimiert werden.

Wie unterscheidet sich BMSP?

Rund 20 branchenspezifische BMSP-Lösungen bietet der Markt. Unterscheiden lassen sich die Programme nach mehreren Kriterien – etwa nach dem Softwarekonzept: Waren BMSP-Lösungen ursprünglich nur als On-Premises-Lösung erhältlich, die auf einem lokalen Windows- oder Mac-OS-Rechner oder -Server installiert wurde, so sind zunehmend auch SaaS-Lösungen (Software as a Service) erhältlich. Dieses cloudbasierte Softwaremodell ermöglicht eine Softwarenutzung über einen Internet-Browser auch ohne lokale Software-Installation. Gegen eine Mietgebühr kann man sie plattformunabhängig auf beliebigen Rechnern nutzen.

Bild 4 Werden Arbeitszeiten konsequent Projekten, Leistungsphasen und Aufgaben zugeordnet, lässt sich die Mitarbeiter-Performance zeitnah und detailliert auswerten.

Cycot

Bild 4 Werden Arbeitszeiten konsequent Projekten, Leistungsphasen und Aufgaben zugeordnet, lässt sich die Mitarbeiter-Performance zeitnah und detailliert auswerten.

Während Android- oder iOS-Apps meist nur ausgewählte Funktionen mobil verfügbar machen – etwa die Zeiterfassung – und mobil erfasste Daten synchronisiert werden müssen, lassen sich bei Weblösungen alle Funktionen auch unterwegs nutzen und die Nutzerdaten bleiben konsistent, weil sie zentral onlineverfügbar abgelegt werden. Die Einsatzbereiche geben an, ob die Software neben dem Büro-, Projekt- und/oder Terminmanagement auch Funktionen für die Honorarabrechnung, das Controlling, das Dokumentmanagement (DMS), das Kundenbeziehungsmanagement (CRM) oder weitere Bereiche bereithält.

Zu den Bürofunktionen zählen die Adressenverwaltung und Korrespondenz, das E-Mail-Management, eine Volltextsuche sowie Erinnerungs- und Wiedervorlage-Funktionen. Mit einer MS-Outlook- oder MS-Exchange-Schnittstelle lassen sich E-Mail- und Adressdaten synchronisieren. Eine TAPI-Anbindung (Telephony Application Programming Interface) ordnet eingehende Anrufe automatisch Projekten zu und dokumentiert sie.

Bild 5 Zu den wesentlichen BMSP-Funktionen gehört auch die Erstellung von Angeboten …

Sta*Ware EDV Beratung

Bild 5 Zu den wesentlichen BMSP-Funktionen gehört auch die Erstellung von Angeboten …

Büro-Controlling-Funktionen überwachen wichtige Bürokennzahlen, etwa die Arbeitskosten, den Projektstundenanteil, den mittleren Bürostundensatz oder den Gemeinkostenfaktor und machen damit die wirtschaftliche Bürosituation transparenter. Ebenso wichtig für die wirtschaftliche Sicherheit sind Prognosen – etwa wie lange ein Büro mit dem aktuellen Auftragsbestand kostendeckend arbeiten kann – oder Liquiditäts-Kontrollen, die Einnahmen und Ausgaben kontinuierlich im Blick behalten. Ressourcenplaner unterstützen eine Optimierung des Einsatzes von Mitarbeitern.

Weitere Unterschiede und Kosten

Weitere Unterschiede gibt es bei den Projekt-Controlling-Funktionen, etwa beim Aufgaben- und Termin-Management, bei der Überwachung von Bauzeiten und des Projektstatus oder bei der Erstellung von Soll-Ist-Reports.

Die Grundlage für Controlling-Funktionen bildet die Zeiterfassung. Sie sollte sowohl lokal am PC-Arbeitsplatz möglich sein als auch mobil per iOS-, Android-, respektive Web-App oder optional an einem Erfassungs-Terminal im Büro. Ist ein Modul für die Erstellung von Angeboten und Honorar-Rechnungen integriert, spart das nicht nur Zeit – es mindert auch die Gefahr, dass erbrachte Leistungen vergessen werden.

Bild 6 … und die Abrechnung von Planungsleistungen nach HOAI oder AHO.

Weise Software

Bild 6 … und die Abrechnung von Planungsleistungen nach HOAI oder AHO.

Neben den üblichen Schnittstellen wie DOC, PDF, XLS, HTML oder XML sollten auch die Datenformate ZUGFeRD und XRechnung unterstützt werden, damit Rechnungen entsprechend der E-Rech-V von öffentlichen Auftraggebern maschinell gelesen und geprüft werden können. Steuerrelevante Daten sollten ferner zu Prüfzwecken per IDEA-Schnittstelle exportiert werden können.

Die Preise für die Basissoftware von BMSP-Lösungen liegen zwischen 500 und 2000 Euro – je nach Programmkonzeption und bereits enthaltenem Funktionsumfang. Hinzu kommen Kosten für Zusatzmodule (ca. 100 bis 1000 Euro). Nicht vergessen werden sollten Schulungskosten und bei Kaufprogrammen jährliche Wartungskosten. In diesen sollte mindestens ein Software-Update, respektive -Upgrade sowie gegebenenfalls weitere Leistungen enthalten sein, etwa ein Telefon-Support. Die Nutzungsgebühren cloudbasierter Lösungen liegen zwischen 20 und 30 Euro pro Arbeitsplatz und Monat, gegebenenfalls zuzüglich einer Grundgebühr oder Serverspeicher-Kosten.

Bild 7 Neben der Planung von Projektzeiten und Terminen …

Sta*Ware EDV Beratung

Bild 7 Neben der Planung von Projektzeiten und Terminen …
Bild 8 … gehört auch die Budget- und Kostenkontrolle zu den zentralen BMSP-Funktionen.

IsyControl Software

Bild 8 … gehört auch die Budget- und Kostenkontrolle zu den zentralen BMSP-Funktionen.

Trends: Ressourcen, Mobilität und BIM

Mit der aktuellen Personalknappheit und steigenden Personalkosten wird die Planung personeller Ressourcen immer wichtiger. BMSP-Lösungen offerieren deshalb zunehmend auch Funktionen, mit denen die Mitarbeiter-Auslastung ausgewertet und optimiert werden kann. So lassen sich beispielsweise sogenannte Büro-KPIs (Key Performance Indicator) auswerten. Mit diesen Schlüsselkennzahlen kann man die Leistung und Auslastung besser einschätzen. Auch Projektgruppen können nach frei definierbaren Kriterien ausgewertet werden. Mithilfe individuell erweiterbaren Leistungs-Marke(r)n (Tags) für die HOAI-Leistungsphasen 1 bis 9 und die HOAI-Leistungsbilder lassen sich zudem auf den eigenen Bedarf zugeschnittene Auswertungen generieren.

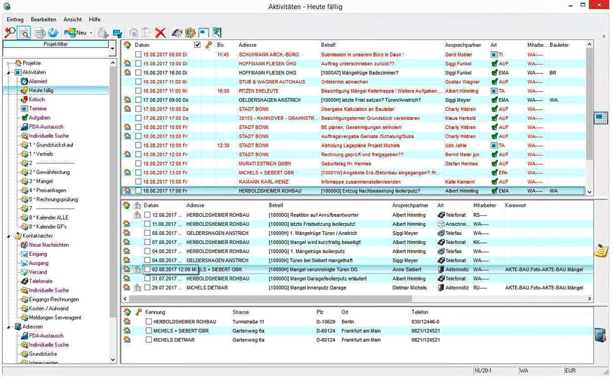
Bild 9 Aktivitätsübersichten vereinfachen die Kontrolle anstehender und bereits erledigte Tätigkeiten.

SDS Bausoftware

Bild 9 Aktivitätsübersichten vereinfachen die Kontrolle anstehender und bereits erledigte Tätigkeiten.

Neben der Ressourcenplanung werden die zeitnahe digitale Vor-Ort-Datenerfassung, der Mobilzugriff auf Projektdaten und der Abgleich mit der Bürosoftware immer wichtiger. Damit lassen sich Prozesse auch von unterwegs oder auf der Baustelle steuern, unnötige Mehrfacheingaben, Medienbrüche und Fehler vermeiden. Auch BIM spielt eine wichtigere Rolle. Einige Programme bieten inzwischen eine Anbindung an das BIM-Gebäudedatenmodell an, das als IFC-Datei importiert und für unterschiedliche Zwecke verwendet werden kann – beispielsweise für die Übernahme von Raumbuchdaten, die automatisierte Erstellung von Bauzeitenplänen oder die Verortung von Mängeln.

Auch an die Datenschutz-Grundverordnung mussten viele Programme angepasst werden. Insbesondere Cloud-basierte Lösungen sind davon betroffen: Wird ein externer Dienstleister damit beauftragt, personenbezogene Daten zu verarbeiten – das trifft praktisch auf alle Anbieter von Cloud-Diensten (Webhoster, Projekträume, Anbieter von E-Mail- oder Messenger-Diensten sowie webbasierter BMSP, Mitarbeiter- und Projektzeiterfassung etc.) zu – sollte mit diesem ein sogenannter Auftragsverarbeitungs- oder kurz AV-Vertrag abgeschlossen werden. Darin verpflichtet er sich, DSGVO-Vorgaben einzuhalten.

Bild 10 Anhand individuell konfigurierbarer Auswertungs-Funktionen kann man den Projekterfolg und die Büro-Performance besser einschätzen.

UntermStrich Software

Bild 10 Anhand individuell konfigurierbarer Auswertungs-Funktionen kann man den Projekterfolg und die Büro-Performance besser einschätzen.

BMSP-Software sorgfältig auswählen

Eine Büro- und Management-Software für Planungsbüros ist ein zentrales Werkzeug für Büro- und Projektverantwortliche, die angebotenen Lösungen unterscheiden sich aber sowohl softwaretechnisch als auch inhaltlich in vielen Punkten. Bei der Auswahl sollte man berücksichtigen, dass sie nicht zwingend alle in dieser Produktübersicht gelisteten Kriterien erfüllen muss, sondern nur jene, die aktuell auch tatsächlich gebraucht werden. Funktionsvielfalt macht die Bedienung schließlich nicht einfacher.

Außerdem kann es zu Funktionsüberschneidungen kommen. Neben BMSP-Programmen unterstützen auch Virtuelle Projekträume, Software für die Baustellendokumentation oder Programme für die Bauzeitenplanung das Projektmanagement. Deshalb sollte man sich vorher gut überlegen, was man braucht und was man wofür einsetzt – schließlich kommt es letztlich auf die Effizienz der Datenflüsse und Arbeitsabläufe an. Marian Behaneck

Fachberichte mit ähnlichen Themen bündelt das Dossier TGA+E-Software

Bild 11 Am digitalen Armaturenbrett (Dashboard) haben Planer wichtige Büro- und Projektdaten stets im Blick.

Projo Berlin

Bild 11 Am digitalen Armaturenbrett (Dashboard) haben Planer wichtige Büro- und Projektdaten stets im Blick.

Literatur und weitere Lösungen

[1] Kunick, D: Büromanagement-Software für Planer am Bau. Der Praxis-Check 2017. Würzburg: IWW Institut für Wissen in der Wirtschaft, PBP Planungsbüro professionell, Sonderausgabe, 2017, Download auf www.ib-kunick.de

[2] Goldammer, D.: Betriebswirtschaft für Architekten und Bauingenieure: Erfolgreiche Unternehmensführung im Planungsbüro. Heidelberg: Springer Verlag, 2017

[3] Kochendörfer, B.; Liebchen, J.H.; Viering, M.G.: Bau-Projektmanagement, Grundlagen und Vorgehensweisen. Wiesbaden: Vieweg+Teubner, 2018

[4] Weitere Infos (Auswahl):
www.dvpev.de  Deutscher Verband Projektmanager Bau- und Immobilienwirtschaft
www.gpm-ipma.de  Gesellschaft für Projektmanagement
www.pep-7.de  PeP-7-Praxisinitiative und -Kennzahlen
www.pm-software.info  Marktübersicht Projektmanagement-Software
www.pmaktuell.org  Projektmanagement-Fachmagazin
www.projektmagazin.de  Projektmanagement-Magazin

[5] Weitere BMSP-Lösungen und Anbieter (Auswahl)
DocuWork  www.dokuwork.de
Gbis.Net  www.abp-software.de
Griff  www.technosoft-deutschland.de
InLoox  www.inloox.de
Merlin Project  www.projectwizards.net
Newforma Project Center  www.newforma.de
OfficeWare Projekt  www.officeware.de
Powerproject  www.elecosoft.de/powerproject
Pre² – Visual Management  www.pre2.de
Smart  www.software-fs.de
Teamspace  www.teamspace.de
Überbau  www.metis-ag.com
Wiko  www.wiko.de

Vergleichsübersicht: Büro- und Management-Software für Planungsbüros (BMSP) 2023, Tabelle 1 von 5. (Zum Vergrößern auf die Bilder klicken.)

Gentner Verlag / Behaneck

Vergleichsübersicht: Büro- und Management-Software für Planungsbüros (BMSP) 2023, Tabelle 1 von 5. (Zum Vergrößern auf die Bilder klicken.)
Vergleichsübersicht: Büro- und Management-Software für Planungsbüros (BMSP) 2023, Tabelle 2 von 5. (Zum Vergrößern auf die Bilder klicken.)

Gentner Verlag / Behaneck

Vergleichsübersicht: Büro- und Management-Software für Planungsbüros (BMSP) 2023, Tabelle 2 von 5. (Zum Vergrößern auf die Bilder klicken.)
Vergleichsübersicht: Büro- und Management-Software für Planungsbüros (BMSP) 2023, Tabelle 3 von 5. (Zum Vergrößern auf die Bilder klicken.)

Gentner Verlag / Behaneck

Vergleichsübersicht: Büro- und Management-Software für Planungsbüros (BMSP) 2023, Tabelle 3 von 5. (Zum Vergrößern auf die Bilder klicken.)
Vergleichsübersicht: Büro- und Management-Software für Planungsbüros (BMSP) 2023, Tabelle 4 von 5. (Zum Vergrößern auf die Bilder klicken.)

Gentner Verlag / Behaneck

Vergleichsübersicht: Büro- und Management-Software für Planungsbüros (BMSP) 2023, Tabelle 4 von 5. (Zum Vergrößern auf die Bilder klicken.)
Vergleichsübersicht: Büro- und Management-Software für Planungsbüros (BMSP) 2023, Tabelle 5 von 5. (Zum Vergrößern auf die Bilder klicken.)

Gentner Verlag / Behaneck

Vergleichsübersicht: Büro- und Management-Software für Planungsbüros (BMSP) 2023, Tabelle 5 von 5. (Zum Vergrößern auf die Bilder klicken.)

Jetzt weiterlesen und profitieren.

+ TGA+E-ePaper-Ausgabe – jeden Monat neu
+ Kostenfreien Zugang zu unserem Online-Archiv
+ Fokus TGA: Sonderhefte (PDF)
+ Webinare und Veranstaltungen mit Rabatten
uvm.

Premium Mitgliedschaft

2 Monate kostenlos testen